| 位置 | 界面简介 | 截图 |
| step1:登入 | 资产-移动应用 | ![]() |
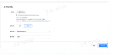
| step2:点击新建应用 | 第一步:点击【上传应用包】开始上传; 仅支持选择应用文件上传,自动过滤格式不符的文件,格式要求(apk)
第二步:校验成功选择应用分类:分为软件/游戏(注意不要选错) 第三步:选择所属细分分类,游戏还需选择题材标签:二级分类对于后续的快手广告定向及投放会有一定关联,请酌情选择。 |
新建应用入口:
软件第二、三步图例:
游戏第二、三、四步图例:
完成进入下一步:
|
| step3:点击提交进行应用解析 | 点击提交后进入应用解析,解析完成进入信息编辑界面。 解析失败按照报错提示进行修改,支持重新上传应用包-进入上一步更新上传流程,或者重试,则再次解析应用。 以下情况可能导致解析失败:包名不一致、包名已存在、包体未更新。解析完成则进入信息编辑界面。 |
包解析及解析失败示例:
|
| step4:申请AppID | App ID为应用在快手广告的唯一标识,与应用包名一一对应,注册后不允许修改。用于注册App ID的应用中英文名称不允许重复,主要应用在快手广告数据底层,不影响广告创意侧所展示的应用名称。 用户在第一步上传应用包后,解析出该应用包名: 1、若通过包名可以直接拉取到对应AppID,则直接填充信息。 2、若通过包名查不到AppID,即需要申请AppID。 a、App ID注册中英文名均为必填项 b、App ID注册中文名称填写要求: ①、建议和计算机软件著作权登记证书中应用名称一致。如名称已被注册,建议修改或添加后缀。提交后不允许修改。 ②、仅支持汉字、英文、数字、下划线等,不支持空格 c、App ID注册英文名称填写要求: ①仅支持数字、小写字母或下划线,提交后不支持修改 |
通过包名查不到AppID
通过包名可以查到AppID
|
| step5:填写应用信息(需要完成前两步) | 第一步:填写应用包信息 1、基本信息:自动解析出包应用信息,无需手动填写。 2、隐私权限:自动解析出包应用权限信息,无需手动填写。 3、隐私获取说明:请填写您应用需获取该类隐私权限的原因说明,以供确定权限获取的合理性。 4、隐私协议(更新点):将开发者官网隐私政策内容,全文复制后,粘贴在文本编辑框中,并提交应用管理中心审核。后续如隐私协议内容变更,需要您在此处修改并再次提交审核。 第二步:填写应用基本信息 1、开发者:需要输入对应app软件著作权资质的开发者主体全称。 2、应用名称(更新点):解析应用时自动填充,且不支持编辑。应用名称将在广告环境中披露,因此快手视频广告主需注意素材信息需与应用名称保持一致,否则将会被拒审。 开发者名称与应用名称均需要与软著登记内容一致。若应用开发者与上传应用的快手推广账户非同一主体,需在「认证中心」上传授权书。 3、应用logo:包内解析自动填充,可编辑。 4、推荐语:必填,一句话描述,不超过30字。 5、应用简介:必填,针对应用内容的描述,上限500字。必填。 6、版本特性:必填,上限200字。 7、付费形式:勾选对应付费形式。 8、应用图片:游戏应用需上传游戏应用内适龄提示、实名认证、防沉迷提示三项内容的截图。 9、应用视频:游戏应用必填,需上传时长3分钟的游戏内玩法录屏。最多上传5个视频。 10、视频素材:上传用于落地页、创意素材的宣传类视频,建议时长不少于15s,素材数量不超过5个,非必填。 11、资质信息(更新点):资质填写入口,点击”添加资质“进入填写页面 a、提报对象:按实际提报角色选择“软著主体”或“非软著主体” ①、软著主体:开发者角色,企业主体与软著主体一致 ②、非软著主体:运营者角色,企业主体与软著主体不一致,需获取开发者主体授权 b、软件著作权登记书:必填项,《电子版权认证证书》或纸质《计算机软件著作权登记证书》,限制一张图。 ①、已在认证中心上传过资质(二选一): i、点击“去选取”,选择在认证中心已经上传的资质; “点击上传”选取本地文件上传 ii、认证中心未上传过资质: “点击上传”选取本地文件上传 c、软著授权说明书:非软著主体必填,上限两张图。开发者主体授权运营主体推广/管理该应用的文件,需盖公章拍照上传。 12、发布方式:可选择手动发布和自动发布 a、手动发布:审核通过后,应用状态进入“待发布”状态,需手动点击进行发布 b、自动发布:审核通过后,无需手动自动发布应用 c、若应用涉及分包验证、深度转化SDK数据上报验证等,建议选择手动发布 |
第一步:填写应用包信息
第二步:填写应用基本信息,在应用图片、应用视频处进行信息上传。
资质信息:
第三步:选择发布方式并提交信息
|
想做快手广告的朋友们,赶紧联系我们吧!王尘宇专业做快手广告开户的哦!现在快手广告开户价格是5000元!快手短视频推广代理商全国很多,巨宣是国内短视频广告运营的哦!快手开户咨询电话是:15502933391
文章均来自互联网如有不妥请联系作者删除QQ:314111741 地址:https://mqs.net/post/21915.html













添加新评论